View Issue Details
| ID | Project | Category | View Status | Date Submitted | Last Update |
|---|---|---|---|---|---|
| 0001789 | CaseTalk Modeler | Repository | public | 2018-08-13 23:49 | 2022-01-10 20:40 |
| Reporter | Marco Wobben | Assigned To | Marco Wobben | ||
| Priority | normal | Severity | feature | Reproducibility | always |
| Status | closed | Resolution | fixed | ||
| Target Version | 9.3 | Fixed in Version | 9.4.1 | ||
| Summary | 0001789: Custom DataType definition | ||||
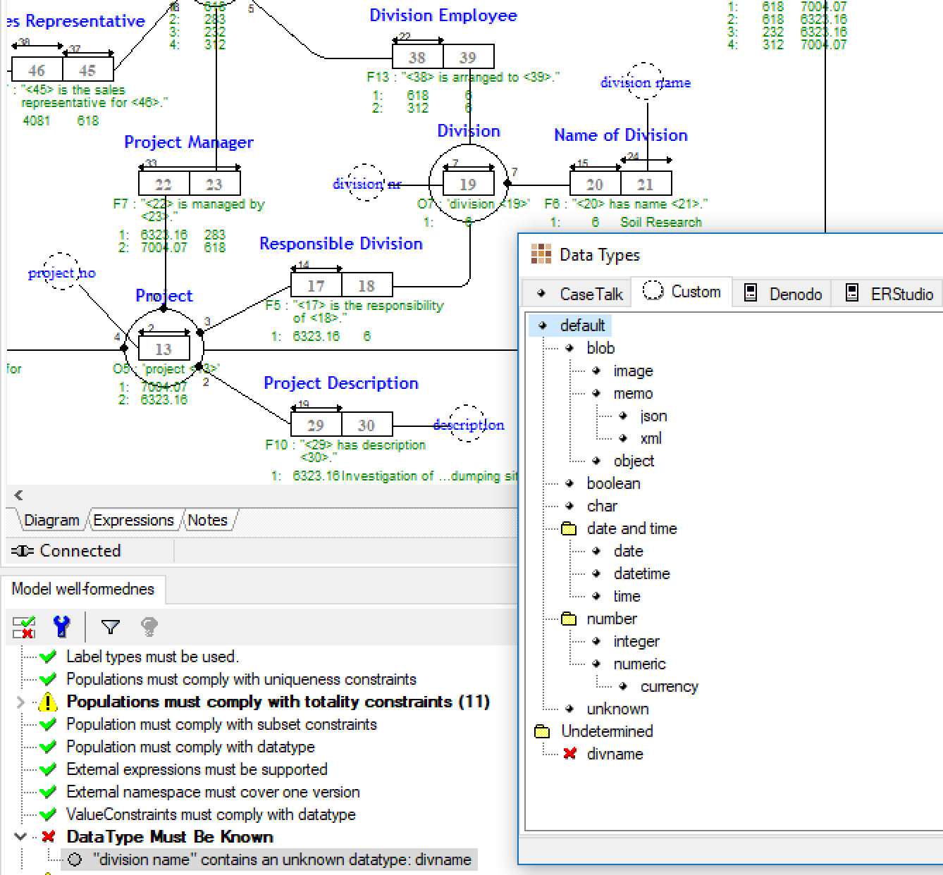
| Description | CaseTalk supports a few datatypes natively. Modelers may specify their own datatype names. Implementation generators may have an entirely separate list of datatypes. How these are connected and maintained is not clear. It would be convenient to have some browsing window to see how they relate and potentially are transformed. | ||||
| Tags | No tags attached. | ||||
| Attached Files | |||||
| CaseTalk Edition | unknown | ||||
| parent of | 0001785 | closed | Marco Wobben | Numeric converts into Denodo Blob |
| Closing automatically, stayed too long in resolved state. Feel free to re-open with additional information if you think the issue is not resolved. | |
| Date Modified | Username | Field | Change |
|---|---|---|---|
| 2018-08-13 23:49 | Marco Wobben | New Issue | |
| 2018-08-13 23:49 | Marco Wobben | Status | new => assigned |
| 2018-08-13 23:49 | Marco Wobben | Assigned To | => Marco Wobben |
| 2018-08-15 10:55 | Marco Wobben | Summary | DataType browsing window => Custom DataType definition |
| 2018-08-15 10:56 | Marco Wobben | Relationship added | parent of 0001785 |
| 2018-08-15 23:21 | Marco Wobben | File Added: datatype-feature.png | |
| 2018-08-17 09:59 | Marco Wobben | Status | assigned => resolved |
| 2018-08-17 09:59 | Marco Wobben | Resolution | open => fixed |
| 2018-08-17 09:59 | Marco Wobben | Fixed in Version | => 9.3 |
| 2018-09-20 21:51 | Marco Wobben | Fixed in Version | 9.3 => 9.4.1 |
| 2022-01-10 20:40 | Marco Wobben | Note Added: 0003540 | |
| 2022-01-10 20:40 | Marco Wobben | Status | resolved => closed |