View Issue Details
| ID | Project | Category | View Status | Date Submitted | Last Update |
|---|---|---|---|---|---|
| 0001336 | CaseTalk Modeler | Generation (SQL, XML, etc) | public | 2017-05-18 10:30 | 2022-01-10 20:40 |
| Reporter | Marco Wobben | Assigned To | Marco Wobben | ||
| Priority | normal | Severity | major | Reproducibility | sometimes |
| Status | closed | Resolution | fixed | ||
| Target Version | 8.22 | Fixed in Version | 8.22 | ||
| Summary | 0001336: XSD primary key definition has wrong xpath | ||||
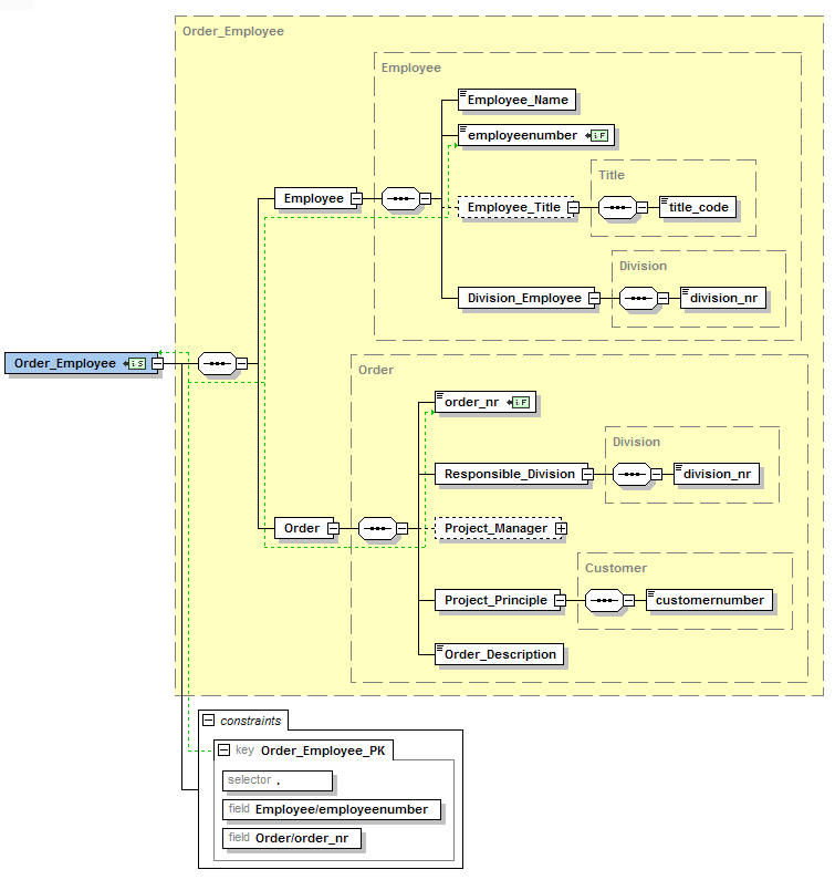
| Description | The xpath definition is used in XSD key declarations. However they are not allowed to contain complexTypes. Therefor the keys need to be expanded with full lexicalized paths. | ||||
| Additional Information | <xs:element name="Opdrachtmedewerker" type="Opdrachtmedewerker"> <xs:key name="Opdrachtmedewerker_PK"> <xs:selector xpath="."/> <xs:field xpath="Werknemer"/> <xs:field xpath="Opdracht"/> </xs:key> </xs:element> should be <xs:element name="Opdrachtmedewerker" type="Opdrachtmedewerker"> <xs:key name="Opdrachtmedewerker_PK"> <xs:selector xpath="."/> <xs:field xpath="Werknemer/werknemernummer"/> <xs:field xpath="Opdracht/opdrachtnummer"/> </xs:key> </xs:element> | ||||
| Tags | No tags attached. | ||||
| Attached Files | |||||
| CaseTalk Edition | |||||
| Closing automatically, stayed too long in resolved state. Feel free to re-open with additional information if you think the issue is not resolved. | |
| Date Modified | Username | Field | Change |
|---|---|---|---|
| 2017-05-18 10:30 | Marco Wobben | New Issue | |
| 2017-05-18 10:30 | Marco Wobben | Assigned To | => Marco Wobben |
| 2017-05-18 10:30 | Marco Wobben | Status | new => assigned |
| 2017-05-18 10:49 | Marco Wobben | Status | assigned => resolved |
| 2017-05-18 10:49 | Marco Wobben | Resolution | open => fixed |
| 2017-05-18 10:49 | Marco Wobben | Fixed in Version | => 8.22 |
| 2017-05-18 11:32 | Marco Wobben | File Added: Order_Employee.png | |
| 2022-01-10 20:40 | Marco Wobben | Note Added: 0003204 | |
| 2022-01-10 20:40 | Marco Wobben | Status | resolved => closed |